Research News

  • Boosting Transitive Communication in Large-scale IoT Networks February 21, 2023

    research-dr-amit-kumar-mandal

    Complex IoT networks comprise multiple devices connected to the gateway. A smoother functioning is ensured through new techniques for device authentication to the gateway. On this note, the research paper titled “A Lightweight Mutual and Transitive Authentication Mechanism for IoT Network” has been published by Dr Amit Kumar Mandal, Assistant Professor, Department of Computer Science and Engineering and his research scholar Mrs Rudra Krishna Srija in the Q1 Journal Ad Hoc Networks, Elsevier having an impact factor of 4.8. The research details the use of the polynomial-based protocol in enhancing device connection for transitive communication.

    Abstract of the paper

    In large and complex IoT systems like the smart city or smart industry which consist of thousands of connected devices, it may not always be feasible to be directly connected to the gateway but it may be possible to be connected to another device. Therefore, already authenticated devices should facilitate the new device’s authentication by the gateway. To address this issue, the existing protocols use multiple authentication protocols based on different cryptography techniques, which are difficult to implement and manage in resource-constrained IoT devices. In this paper, we propose a Transitive device authentication protocol based on the Chebyshev polynomial.

    The work is primarily aimed at improving transitive communication in machine-to-machine communication or device-to-device communication in large-scale heterogeneous IoT network scenarios. The research team targets to investigate the benefits of adopting the designed protocol in particular within low-power and lossy networks in the future.

    Collaborations

    Università Ca Foscari Venezia, Venice, Italy

    Continue reading →
  • Synergistic Effects of CN in Sonophotocatalytic Degradation February 21, 2023

    sonophotocatalytic-degradation

    The Department of Physics is pleased to announce that Professor Ranjit Thapa, Dean-School of Engineering and Sciences (SEAS) and Professor of Physics along with his PhD scholar, Mr E S Erakulan, has published a groundbreaking paper titled “Scrutinizing the Role of Tunable Carbon Vacancies in g-C3N4 Nanosheets for Efficient Sonophotocatalytic Degradation of Tetracycline in Diverse Water Matrices: Experimental study and theoretical calculation” in the prestigious Chemical Engineering Journal with an impact factor of 16.744. The paper offers crucial insights into the role of controllable defects in the sonophotocatalytic degradation of tetracycline (TC) antibiotics from polluted water.

    Abstract of the paper

    Metal-free polymeric graphitic carbon nitride (CN) materials are robust and stable visible-light-driven photocatalysts that have recently piqued interest in photocatalytic applications. Its photocatalytic performance is restricted remarkably due to moderate oxidation ability and fast charge carrier recombination rate. To address these issues, we engineered carbon-vacant CN (FCN) using a facile formalin-assisted thermal polymerization of molten CN precursor in which the carbon vacancies (C v ) were regulated by altering formalin dosage. Consequently, FCN catalysts revealed C v concentration-dependent sonophotocatalytic degradation of Tetracycline (TC) antibiotics over diverse water matrices. The optimal FCN exhibited complete TC degradation efficiency within 60 min with a synergy index of 1.4, which is approximately 2.6 times higher than that of pristine CN. The enhanced sonophotocatalytic performance was mainly due to the synergistic effect of ultrasound and light irradiation. The C v formation also resulted in enhanced charge carrier transportation and facilitated oxygen adsorption at the C V site of FCN – supported by both experimental study and theoretical calculation. Subsequently, FCN generated abundant reactive active oxygen species including, •O 2 –, as well as indirectly •OH which played a significant role in the degradation pathway and mineralisation of the TC molecules. This study provides insight into understanding the correlation between controllable defects and sonophotocatalytic degradation properties of the self-doped and deficient FCN.

     

    In this research, Prof. Thapa and his team utilised a facile formalin-assisted thermal polymerization technique to fabricate metal-free polymeric graphitic carbon nitride (CN) materials. These materials have been gaining increasing interest as photocatalysts, although their photocatalytic performance has been restricted due to moderate oxidation ability and fast charge carrier recombination rate. To address these issues, the researchers engineered carbon-vacant CN (FCN) by regulating carbon vacancies (Cv) with formalin dosage. The optimal FCN catalyst exhibited complete TC degradation within 60 minutes with a synergy index of 1.4, which is approximately 2.6 times higher than pristine CN.

    Emerging pollutants, such as antibiotics discharged from pharmaceutical companies, have detrimental effects on living organisms and can cause drug resistance through gene transmission. The removal of TC from water requires efficient and sustainable strategies. A detailed understanding of the synergistic effects of the defect and self-doped CN in sonophotocatalytic degradation could pave the way for the destruction of various recalcitrant pollutants in an aqueous environment.

    Collaborations

    1. Ms Mani Preeyanghaa, Department of Physics and Nanotechnology, SRM Institute of Science and Technology, Kattankulathur, Chennai.
    2. Prof. Bernaurdshaw Neppolian, Department of Physics and Nanotechnology, SRM Institute of Science and Technology, Kattankulathur, Chennai.

    Overall, the research presents exciting possibilities for future projects in the field of sonophotocatalytic degradation and provides a significant contribution to the scientific community’s understanding of controllable defects in CN materials.

    Continue reading →
  • Exploring the Potential of an Image Description Generator January 27, 2023

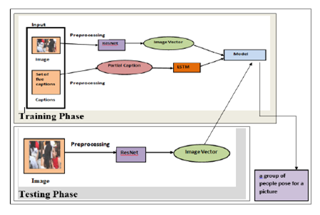
    An Image caption generator system implies the detection of the image as well as producing the caption with natural language processing by the computer. This is a tedious job. Image caption generator systems can solve various problems, such as self-driving cars, aiding the blind, etc.

    The recent research at the Department of Computer Science and Engineering proposes a model to generate the captions for an image using ResNet and Long Short-Term Memory. Assistant Professors Dr Morampudi Mahesh Kumar and Dr V Dinesh Reddy have published the paper Image Description Generator using Residual Neural Network and Long-Short-Term Memory in the Computer Science Journal of Moldova with an impact factor of 0.43.

    The captions or descriptions for an image are generated from an inverse dictionary formed during the model’s training. Automatic image description generation is helpful in various fields like picture cataloguing, blind persons, social media, and various natural language processing applications.

    Despite the numerous enhancements in image description generators, there is always a scope for development. Taking advantage of the larger unsupervised data or weakly supervised methods is a challenge to explore in this area, and this is already there among the future plan of the researchers. Another major challenge could be generating summaries or descriptions for short videos. This research work can also be extended to other sets of natural languages apart from English.

    Abstract

    image caption generatorHuman beings can describe scenarios and objects in a picture through vision easily, whereas performing the same task with a computer is a complicated one. Generating captions for the objects of an image helps everyone to understand the scenario of the image in a better way. Instinctively describing the content of an image requires the apprehension of computer vision as well as natural language processing. This task has gained huge popularity in the field of technology, and there is a lot of research work being carried out. Recent works have been successful in identifying objects in the image but are facing many challenges in generating captions to the given image accurately by understanding the scenario. To address this challenge, we propose a model to generate the caption for an image. Residual Neural Network (ResNet) is used to extract the features from an image. These features are converted into a vector of size 2048. The caption generation for the image is obtained with Long Short-Term Memory (LSTM). The proposed model was experimented with on the Flickr8K dataset and obtained an accuracy of 88.4%. The experimental results indicate that our model produces appropriate captions compared to the state of art models.

    Continue reading →
  • Reservation for Communities in Sikkim: Examining the Political Demand January 27, 2023

    dr-ugen-bhutiaIt is a prerequisite for a country like India showcasing vast cultural, social, political and economic diversity, for adopting an unprejudiced reservation system to ensure equal and just representation of varied communities in the political decision-making process of the country. But many communities that have been historically disadvantageous(SC/ST) still struggle to receive their right to representation. Dr Ugen Bhutia, Assistant Professor, Department of Liberal Arts, has published a paper titled “The Limbu–Tamang Communities of Sikkim History and Future of Their Demand for Reservation” in the Journal Economic and Political Weekly. The paper provides a comprehensive outlook on the complex history of the communities in Sikkim and past events that have cumulated in their demand for representation in the democratic polity of the country. The future direction of the demand for reservation and its prospective outcomes have also been emulated.

    Abstract

    Since its merger in 1975 with the Indian union, one of the major sociopolitical issues in Sikkim has been the demand for reservation in the state legislative assembly for two communities—Limbu and Tamang. The demand of reservation for the Limbus and Tamangs crystallised in Sikkim when these communities were notified as Scheduled Tribes under the Scheduled Castes and Scheduled Tribes Orders (Amendment) Act, 2002. The history and future of this political demand has been analysed.

    Continue reading →
  • A Critical Analysis of Solid Waste Microplastics January 10, 2023

    microplastics2

    Solid waste is primarily an overlook source of Microplastics that contribute to a delirious amount of pollution to the environment. Thus, a clear understanding of the occurrence and degradation pathways of solid waste microplastics is critical to develop exhaustive control strategies. Dr Deblina Dutta, Assistant Professor, Department of Environmental Science, has published a paper titled, “An insight on sampling, identification, quantification and characteristics of microplastics in solid wastes” in the Q1 journal Trends in Environmental Analytical Chemistry, having an Impact Factor of 13.62.

    Abstract of the Research

    Microplastics (MPs) have attracted wide attention worldwide as a remarkable pollutant. While MPs spread throughout several complex environmental matrices, various experiments have been preliminarily concentrated on aquatic ecosystems. Terrestrial sources namely solid waste-origin have remained unexplored, although they contribute largely to the origin of aquatic microplastics. Simultaneously, terrestrial systems under human activity, like healthcare units, are likely to be polluted by various plastic ingredients. Solid waste MPs sources primarily include sanitary landfilling, food waste, wastewater treatment end-product (sludge), tire wear, textile washing and paint failure. These microplastics cause adverse impacts on the ecosystem, environment, and health. Accordingly, the present study addressed solid waste MPs’ occurrence and sources, identification, quantification, characterisation, fate, and degradation pathways for developing comprehensive management strategies following the principles of a circular economy.

    In particular, this paper critically demonstrated solid waste MPs sources, solid waste MPs sampling followed by identification and quantification by adopting combined chemical (e.g., spectroscopy viz., Fourier transform infrared (FTIR) spectroscopy, and Raman spectroscopy), physical (e.g., microscopies such as transmission or scanning electronic microscopy, TEM or SEM) and thermal analyses. Additionally, the strengths and limitations of each analytical technique are discussed critically with practical aspects. Further, national and international regulations or laws and their subsequent relevance to solid waste MPs management with future challenges are critically discussed. Finally, the outcomes of the review paper will be valuable to different stakeholders for effective policy implementation.

     

    microplastics

    Explanation of the Research in Layperson’s Terms

    The published paper deals with microplastics (5 mm to 0.1 μm in size) present ubiquitously in the natural environment including rivers, lakes, estuaries, atmosphere, oceans, soil/sediments, landfilling sites, and wastewater treatment plants. However, microplastics are also present in solid waste and studies related to their identification, characterisation, and quantification are very scarce. Therefore, to know more about microplastics and understand the sources of microplastics in solid waste, the extraction procedures, the identification, characterisation, and quantification techniques, and finally the advantages and disadvantages of each of the processes involved in the identification, characterization, and quantification techniques of microplastics, this study has been carried out.

    Practical Implementation/ Social Implications of the Research

    Waste-assisted plastic pollution is a major global concern with socio-economic, ecological, and health effects. The present study will make society understand the source of microplastics in solid waste along with its extraction procedures, identification, characterisation, and quantification techniques. If society is aware of the adverse effects of microplastics, then only one can think to protect the environment and human health.

    Collaborations

    The research has been carried out in collaboration with the University of Burdwan, the University of North Bengal, and CSIR-NEERI, Nagpur.

    It is now widely recognised that microplastic pollution poses a serious threat to the environment on a global scale. Having originated from a diverse source, it has persisted in various ecosystems, thereby entering the trophic chain. It has contributed to microplastic pollution in the environment, e-waste being a major source of it. Hence, along with metal recovery from e-waste, regulating microplastic pollution is a growing interest. At this juncture, Dr Dutta’s future research is directed towards resource recovery processes, regulating microplastic pollution, risk assessment, life cycle assessment, and techno-economics analysis.

    Continue reading →
  • Estimating ACEs among Young Adults in Kashmir December 26, 2022

    mental-health-of-youth

    The Faculty of Psychology and Economics have jointly published a paper titled “Prevalence of Adverse Childhood Experiences (ACEs) among young adults of Kashmir” in the Q1 Journal Child Abuse & Neglect, having an impact factor of 4.863. Dr Aehsan Ahmad Dar, Assistant Professor, Department of Psychology; Dr Manzoor Hassan Malik, Assistant Professor, Department of Economics; Dr Ayesha Parveen Haroon, Lecturer, Department of Psychology; Dr Dhamodharan M, Assistant Professor, Department of Psychology have worked on interpreting the emotional constraints that are harboured among the young adults experiencing the adversities in turbulent Kashmir.

    Abstract

    The present study estimated the prevalence of ACEs among young adults studying in the colleges and universities of Kashmir, India. Findings disclosed that 15.4 % of the students reported high exposure to ACEs, 13.4% of the participants reported high exposure to ACEs, 26.3 % of the sample reported moderate exposure to ACEs, 33.0 % of the youth reported low exposure to ACEs and 11.8 % of the respondents reported no exposure to ACEs. The prevalence of ACEs was found to be 88.2 % (females: 82.7 % and males: 90.8 %) with a mean of 4.72 adverse events during childhood. The ACEs with the highest level of prevalence were “often or very often insulted or put down” (49.8 %), followed by “often or very often hurt physically” (47.6 %), “often or very often pushed, grabbed, or slapped” (41.6 %), “lived with a mentally ill household member” (28.3%), “touched or sexually fondled” (25.3 %),” household member being into the prison” (25.0%) and “witnessed father or mother being pushed, grabbed, slapped, or had something thrown at them” (24.0%).

    Practical Implementation of the Research

    The findings of the study will serve as a reliable source for healthcare professionals, policymakers and NGOs to better understand the impact of ACEs on the health and well-being of individuals. Since ACEs are associated with several immediate and long-term health hazards, therefore, necessary efforts in this direction are suggested to advocate the early targeted intervention to reduce ACEs and their impact as well as design effective measures to improve the health and well-being of young adults, thereby reducing the development of physical and mental disorders.

    Collaborations

    1. Prof. Sibnath Deb, Rajiv Gandhi National Institute of Youth Development, Sriperumbudur, Tamil Nadu, India.
    2. Dr Manzoor Hassan Mali, Department of Economics, SRM University-AP, Andhra Pradesh, India
    3. Prof. Waheeda khan, Department of Clinical Psychology, Faculty of Behavioural Sciences, Shree Guru Gobind Singh Tricentenary University, Budhera, Gurugram, Delhi-NCR, India.
    4. Dr Ayesha Parveen Haroon, Department of Psychology, SRM University-AP, Andhra Pradesh, India
    5. Dr Amra Ahsan, Department of Clinical Psychology, Faculty of Behavioural Sciences, Shree Guru Gobind Singh Tricentenary University, Budhera, Gurugram, Delhi-NCR, India
    6. Dr Farhat Jahan, Department of Clinical Psychology, Faculty of Behavioural Sciences, Shree Guru Gobind Singh Tricentenary University, Budhera, Gurugram, Delhi-NCR, India
    7. Dr Bushra Sumaiya, Faculty of Education, Shree Guru Gobind Singh Tricentenary University, Budhera, Gurugram, Delhi-NCR, India.
    8. Shaheen Yawar Bhat, Department of Physiology, All India Institute of Medical Sciences, New Delhi, India.
    9. Dr Dhamodharan M, Department of Psychology, SRM University-AP, Andhra Pradesh, India
    10. Mohamad Qasim, Independent Researcher

    The research cohort plans to study youth’s mental health and ascertain its risk and protective factors. About 19% of the world’s children live in India, which constitutes 42% of the total Indian population, and nearly half of these children are vulnerable and need care and protection. Due to various traumatic experiences, stress has increased among young people resulting in various physical and mental disorders.

    The research will focus on the pathogenic (post-traumatic stress disorder, depression, anxiety, somatisation) and salutogenic (post-traumatic growth and resilience) consequences of trauma to help the youth withstand adverse experiences and develop psychological competence. The research will provide insights into the mental health of youth that would be helpful for the administration, policymakers, and other voluntary organisations to understand effective ways to devise and implement the best intervention programs for maximising mental health protective factors and minimising its risk factors.

    Continue reading →
  • Employing Information Entropy in Determining the Water Body’s Health Status December 26, 2022

    Employing Information Entropy in Determining the Water Body’s Health StatusThe global population is changing drastically, increasing at an alarming rate of more than 80 million per year. This growing population has led to enormous pressure on land-use patterns and, to a greater extent, the natural ecosystems, especially water bodies. The water bodies are getting depleted considerably, and their quality is significantly deteriorating. Assistant Professor Dr Siddhanth Dash from the Department of Civil Engineering has published the paper Development of function-specific indices for assessing water quality based on the proposed modifications of the expected conflicts on existing information entropy weights in the journal Environmental Monitoring and Assessment with an impact factor of 3.307. He has collaborated with Dr Ajay S Kalamdhad, a Professor at the Department of Civil Engineering, IIT Guwahati, for the research.

    Explanation in Layperson’s Terms

    Waterbody contamination is attributed to a various number of reasons: primarily anthropogenic contamination, such as extensive industrial (small as well as large-scale) discharges, leaching of chemical fertilisers from the agricultural grounds, the release of toxic chemicals such as heavy metals and pesticides, and discharge of untreated sewage water from residential complexes (primary constituents being nutrients such as N, P, and K and pathogens). These depletions of the natural water systems have affected the entire aquatic ecosystem. Indexing tools have proved to be the most significant of all the techniques developed. Water quality indices (WQIs) are mathematical representations of a particular body’s water quality, providing a singular numeric denomination reflecting its health status. Specific indices are unique indices which provide information regarding the overall anthropogenic contamination and are broadly target-specific. Over the years and extensive studies carried out worldwide, while multivariate statistics have proved its reliability, the existing approach of using entropy weights suffers from various ambiguities.

    Dr Dash’s study addresses vital issues relating to the existing use of entropy weights in WQIs, thus proposing a novel approach to employing information entropy in determining the water body’s health status.

    waterbody-health-statusPractical Implementation and Social Implication of the Research

    Water quality assessment remains paramount when providing safe and potable water as per the United Nations Sustainable Development Goals (SDGs). This study’s results would pave the way for a more reliable and time-conserving manner of assessing water quality and a broader context and health status of a water body that will help protect and preserve different water bodies globally. The present study will also benefit the researchers and policymakers in making sustainable decisions toward restoring water bodies and preventing them from plausible future deterioration.

    Working on sustainable and effective treatment techniques to remediate emerging contaminants in aquatic ecosystems is the future research plan of Dr Dash.

    Abstract

    Water serves numerous purposes besides drinking, such as irrigation and industrial usage. Most water quality indices developed have primarily focused on drinking water quality. However, assessing other functionalities of water bodies is also equally essential. The present study proposes a novel technique to measure water quality for two highly specific water use, i.e., assessing heavy metal contamination and irrigation suitability. The ambiguities in the current practice of entropy weights were identified, and a novel method was proposed, considering a three-dimensional approach instead of the conventional two-dimensional procedure. Weights to different parameters were assigned based on the probability estimates obtained from the frequency of observed values within acceptable limits. The proposed method’s reliability, correctness, and applicability were tested using Deepor Beel’s water quality dataset. Results were highly consistent with the experimental values and correlated well with other established methods. The efficacy of the method was determined by employing sensitivity analyses. Both indices showed high reliability and correctness, as no single parameter was found to be highly sensitive compared to others. Therefore, the proposed methodology proved to be the most reasonable, incorporating all the factors required for a reliable water quality monitoring program.

    Citation of the Article

    Dash, S., & Kalamdhad, A. S. (2022). Development of function-specific indices for assessing water quality based on the proposed modifications of the expected conflicts on existing information entropy weights. Environmental Monitoring and Assessment, 194(12), 1-17.

    Continue reading →
  • A Critical Analysis of Faith-based Healing December 26, 2022

    Faith and Healing: Exploring Alternative MedicineDr Chandana Deka from the Department of Liberal Arts presented a paper titled Faith and Healing: Exploring Alternative Medicine at the international conference on Science and Philosophy in Indian Knowledge System organised by the Institute for Science and Spirituality Delhi in partnership with Noida International University IKS Division, Ministry of Education, Govt. of India from December 17 to 18, 2022. Her paper has also been published as part of conference proceedings.

    Abstract

    Fideism is a school of thought that gives importance to faith as against reason in matters related to religion. Fideism is defined as “the view that religious belief systems are not subject to rational evaluation” (Peterson, 2003). But matters related to religion do not confine only to the transcendental aspects of religion, it also impacts and influences the socio-cultural and ethical aspects (Durkheim, 1912). In this paper, the researcher discusses one such socio-cultural aspect of religious faith, that is, religious healing. Faith-based healing is often considered one form of alternative medicine (Andrew Village, 2005). In this paper, she explores this faith-based healing and contends that not all forms of faith-based healing can be appropriated. She tries to give a theoretical justification as to which forms of faith-based healing can be adopted and which need not be. The research is analytical and critical in nature based on materials that include books and articles written on fideism and different religious Texts.

    Continue reading →
  • Dr Raviteja KVNS Received the Best Paper Award at TRACE 2022 December 16, 2022

    TRACE best paper awardSoil and groundwater contamination is closely interlinked with human society because of its direct impact on population health and socioeconomic activities. The design and implementation of site remediation can be expensive, time-consuming, and may require much human effort. Emerging technologies such as Artificial Intelligence, Machine Learning, and Deep Learning have the potential to make site remediation cost-effective with reduced human effort.

    Assistant Professor Dr Raviteja KVNS, Department of Civil Engineering, has received the Best Paper Award at the Fourth International Conference on Trends and Recent Advances in Civil Engineering (TRACE) 2022 for his paper Application of artificial intelligence, machine learning and deep learning in contaminated site remediation. The conference was held at Amity University, Uttar Pradesh, on October 18 and 19, 2022. His research reports the applications of AI and ML in contaminated site remediation.

    Dr Raviteja’s future research plan includes studying potential applications of various AI, ML and DL techniques for Geotechnical and Geo-environmental design and testing applications so as to reduce the labours of physical and repetitive testing and associated human effort. This further improves precision as well as aids in decision-making. He has collaborated with Prof. Krishna R Reddy, University of Illinois Chicago, for this research work.

    Abstract

    Soil and groundwater contamination is caused by improper waste disposal practices and accidental spills, posing a threat to public health and the environment. It is imperative to assess and remediate these contaminated sites to protect public health and the environment as well as to assure sustainable development. Site remediation is inherently complex due to the many variables involved, such as contamination chemistry, fate and transport, geology, and hydrogeology. The selection of remediation method also depends on the contaminant type and distribution and subsurface soil and groundwater conditions. Depending on the type of remediation method, many systems and operating variables can affect the remedial efficiency. The design and implementation of site remediation can be expensive, time-consuming, and may require much human effort. Emerging technologies such as Artificial Intelligence, Machine Learning, and Deep Learning have the potential to make site remediation cost-effective with reduced human effort. This study provides a brief overview of these emerging technologies and presents case studies demonstrating how these technologies can help contaminated site remediation decisions.

    Continue reading →

  • Dr Anil K Suresh and team exploring novel domains of research at SRM AP! December 7, 2022

    Dr Anil K Suresh

    SRM AP proudly congratulates Dr Anil K Suresh, Associate Professor, Department of Biological Sciences and his cohort of research scholars for their rare achievement of having their paper featured in the prestigious weekly news magazine Chemical and Engineering News (ACS-C&EN). The news article titled “This catalyst is a Golden Egg“, edited by Prachi Patel highlights the innovative research conducted by Dr Anil K Suresh and his team on developing a low-cost, sustainable catalyst by infusing eggshells with gold nanoparticles that can be reused and eventually recycled.

    The research paper titled Sustainable Bio-Engineering of Gold structured Wide-Area Supported Catalyst for Hand-Recyclable Ultra-Efficient Heterogeneous Catalysis (ACS Appl. Mater. Interfaces 2022, DOI: 10.1021/acsami.2c13564) highlights the team’s breakthrough advance in impregnating eggshells with gold nanoparticles to develop a cheap, and reusable ‘mega catalyst’. The research has used the robust “mega catalyst” to detoxify dye waste and run other organic reactions by dropping the eggshell catalyst into reaction solutions.

    Dr Suresh and colleagues dipped waste eggshells collected from restaurants in a suspension containing gold chloride for 6 hours. Consequently, the amino acids on the shells reduced the gold ions to form crystalline gold nanoparticles. Dr Suresh attested this method to be one of the simplest syntheses of a supported catalyst that was ever reported. He emphasised that he and his colleagues have also grafted catalytic silver and copper oxide on eggshells and are now working on methods to do this for platinum and palladium.

    SRM University-AP manifests pioneering advancement in innovative domains of research in the field of science and technology. The breakthrough research by Dr Anil K Suresh and his research team is of outstanding achievement and incredible addition to the institution’s laurels in the field of translational research.

    Source

    Continue reading →